... А вы, давайте- ка, присоединяйтесь! Посмотрите, какая красота у Сашульки получилась(в темке "Торт Новогодний"- это ее первая работка)!!!Итак, открываем фото.
У кого не открыто окно "Слои" открываем его. Выбираем меню "Окно" и напротив Слои ставим галочку. И у нас появляется вот такое окно (как правило в правом нижнем углу)
Пока что у нас слой один и называется "Залний план". (если посмотрите на мое фото, то этот слой под номером 1)Дублируем этот слой. Для этого выбираем меню Слой-создать дубликат слоя и в появивешся окне нажимаем "да". У нас появился еще один слой с названием задний план (копия) (появляется 2). Дублируем слой еще раз.(появляется 3)
В итоге у нас есть 3 слоя. С самым первым. мы работать не будем. По этому,чтобы он нам не мешал выключаем его (для этого кликаем по глазику который находится напротив нашего слоя) (на моем фото я показала его стрелочкой)
Ну теперь то и приступаем.
Делаем активный нам 3 слой. Для этого просто кликаем по нему мышкой
Далее выбираем инструмент "Прямоугольная область"
И рисуем ним область нужной нам окантовки. После этого заходим в меню Выделение-Инверсия (или нажимаем комбинацию клавиш Shift+Ctrl+I ). Получается вот так:
И нажимаем кнопочку DEL (Теперь если мы закроем глазик слою №2, то увидим
.
Работаем дальше. Проверяем! - Глазики стоят в слоях 2 и 3. Активный у нас слой 3.
Снимаем выделение , для этого нажимаем Ctrl+D
Далее придадим нашему слою 3 некий стиль. Для этого заходим Слой-Стиль слоя-Параметры наложения (или же кнопочка Fx в нашем окне "Слои").
Выскакивает вот такое окошко
Вот в основном мы работаем с подпунктами, которые я выделила красной галочкой.
Сначала сделаем обводку. Для этого делаем активный подпункт "обводка" (кликаем по нему) и справа появляются параметры этого меню... размер, положение...цвет. Это все можно менять. Начинаем с цвета. (как выбирать цвет я рассказывала в укоре про обычные рамки), выбираем размер какой нам подходит.
Далее подпункт внутреннее свечение. Опять таки можете менять размер. Можете поменять цвет.
Можно еще добавить тень. Здесь можете менять и угол, и размер, и смещение.
В общем вот вы поигрались и добились того чего вы хотели. Теперь нажимаем "ДА" в нашем окне "Стиль слоя". И открываем глазик слою 2.
Ну что? Нравиться???!!! Но это еще не все!!! Работаем дальше!! Теперь уже со слоем 2. !!!Слой 2 активный!!!!
Есть в фотошопе такая фишка, как фильтра - очень интересная вещь. С ней вы можете изменять фотографии до неузнаваемости. Вы можете выбрать любой фильтр какой вам подойдет, но сейчас я покажу только один... Итак, выбираем меню Фильтр-Размытие-Размытие по Гауссу и ставите значение, например,3. Видите, как изменилось ваше фото. Я повторяю - можете взять любой фильтр и выставить значения которые вам по душе
Все. Нажимаем "ДА".
Еще, чтобы задний фон был немного тускнее нашего центрального фото - задний можно немного "приглушить". Для этого меняем Прозрачность слоя в нашем окне "слои". !!!Не забывайте, что активный у нас 2 слой!!! Например ставим 80 %.
Не бойтесь, сейчас у вас появились маленькие квадратики на слое 2. После сохранения они пропадут.
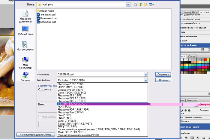
Теперь сохранаем фото через меню Файл-Сохранить как и объязательно выбираем разширение JPEG
Все!!!! Ура!!! Теперь открывайте сохраненное фото и любуйтесь!!!
Вот что получилось у меня:
Это до
Это после
Девочки!! И если что непонятно - спрашивайте!!! Все у вас получится!!!




Ладно, когда сын приедет на каникулы, попрошу его показать. У нас шопик с инета, урезанный, но он на нем много чего делает. Я попыталась, так мне даже фото туда не засунуть. Вот какой я спец!



